How to load symbols while debugging in Visual Studio

Ever experienced an issue where you are trying to debug something in Visual Studio and the breakpoint would just not hit because the symbols were not loaded.

I know I have!

I work on mods for Microsoft Dynamics 365 and there is a constant need for me to select only symbols I wish to load for debugging to improve performance and speed. 

There are also times when I am already in a debugging instance and I want to load something additional for further investigation. I would not want to kill my debugging session, update the settings and start again. 

So what to do?

Well, there is a very simple step to help with this. 

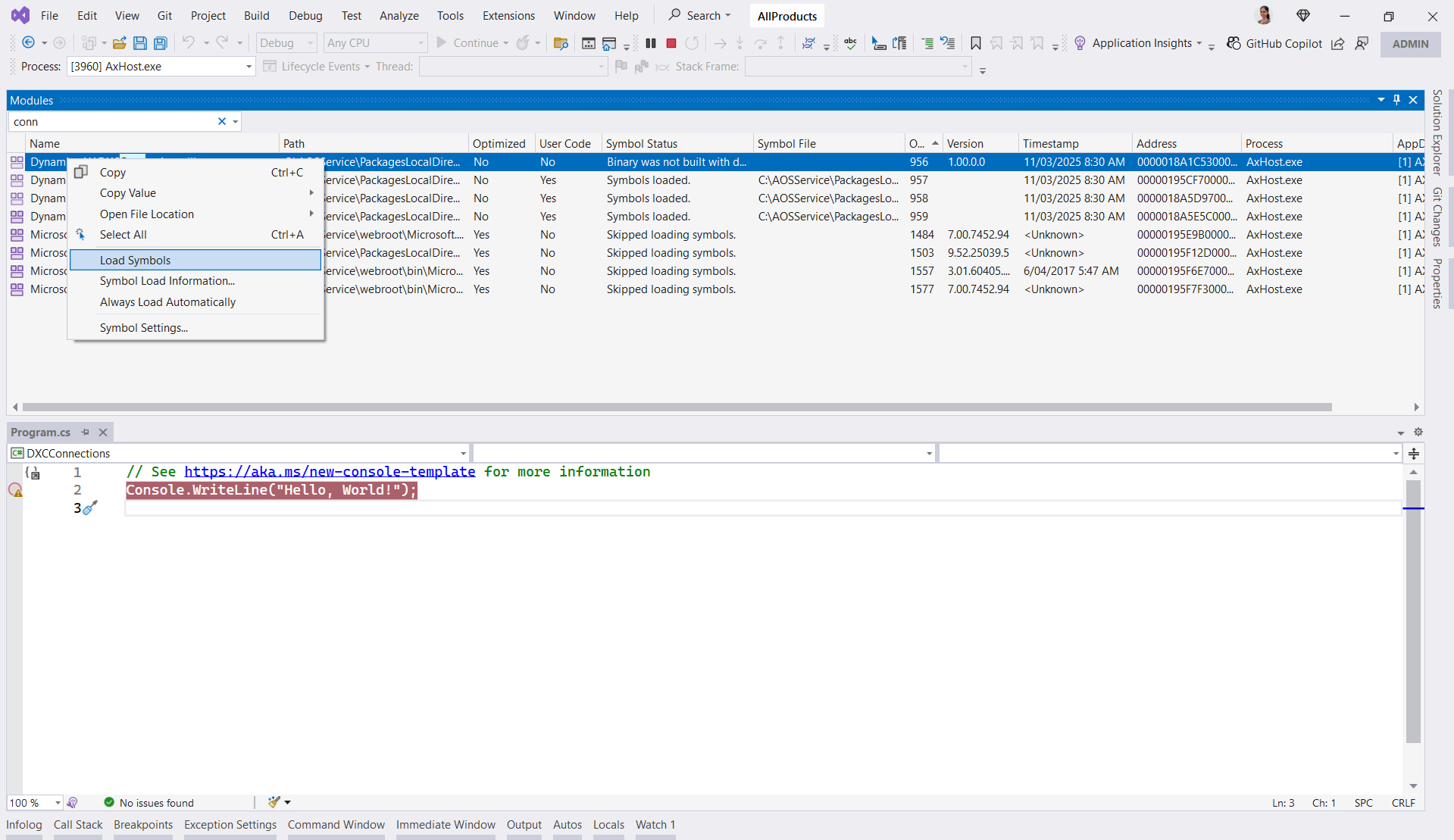
From the Debug menu item, select Windows > Modules 


Search for module you wish to load, right click and select Load symbols. 



That's it! You can now continue debugging. 

Comments

Popular posts from this blog

D365FO - Create a multi-select lookup in batch jobs

Creating a batch job with query based filter in D365 back-office

Generate and download a csv file using X++